Dành cho những bộ óc không bao giờ chấp nhận những câu trả lời có sẵn.
Chúng ta được nghe kể một câu chuyện đẹp, gần như là một huyền thoại sáng thế của kỷ nguyên số, về Ethereum. Câu chuyện về Vitalik Buterin, một thiên tài lập dị với vóc dáng mảnh khảnh và đôi mắt chứa đựng cả một vũ trụ những ý tưởng, đã một mình kiến tạo nên "máy tính thế giới" từ lý tưởng thuần khiết về một tương lai phi tập trung. Một câu chuyện truyền cảm hứng, một biểu tượng của sức mạnh cá nhân chống lại hệ thống cũ kỹ.
Nhưng hãy dừng lại một chút. Hãy gạt bỏ những câu từ hoa mỹ và nhìn thẳng vào bản chất lạnh lùng của quyền lực và tiền bạc. Liệu một đế chế tài chính-công nghệ trị giá hàng nghìn tỷ đô la, một hệ thống đang nhăm nhe trở thành nền tảng cho toàn bộ tài sản thế giới, có thực sự được dẫn dắt bởi một triết gia công nghệ? Hay anh ta chỉ là bộ mặt hoàn hảo, một con rối thiên tài cho một vở kịch có kịch bản được viết sẵn bởi những thế lực vô hình, những kẻ không bao giờ xuất đầu lộ diện?
Giả thuyết mà tôi sắp trình bày sau đây không phải là một câu chuyện dễ nghe. Nó là một hành trình đi sâu vào hang thỏ, bóc tách từng lớp vỏ bọc của Ethereum để phơi bày một sự thật đáng sợ hơn nhiều. Sự thật rằng Ethereum không phải là một cuộc cách mạng, mà là một cuộc chiếm đoạt tinh vi nhất từng được dàn dựng. Và Vitalik không phải là người chèo lái con tàu; anh ta là tù nhân danh dự trên chính con tàu mà anh ta đã đóng, tuyệt vọng nhìn nó đi chệch hướng ra khỏi hải trình ban đầu.
Vở kịch "thiên tài không màng vật chất" - Một màn trình diễn hoàn hảo
Để một vở kịch thành công, vai chính phải thật thuyết phục. Và vai diễn của Vitalik là một kiệt tác.
Hãy bắt đầu bằng việc phá bỏ ảo tưởng lớn nhất: Vitalik Buterin không phải và chưa bao giờ là người nắm giữ quyền lực thực sự dựa trên số ETH anh ta có. Dữ liệu trên chuỗi cho thấy ví công khai của anh ta chỉ là một hạt cát trên sa mạc.
Kẻ nắm giữ nhiều ETH nhất không phải là người, mà là các thực thể vô danh, các hợp đồng thông minh khổng lồ. Đứng đầu là Beacon Chain Deposit Contract – một hố đen kỹ thuật số hút vào hàng chục triệu ETH, nơi các tổ chức như Coinbase, Kraken, Binance và các quỹ đầu tư bí ẩn khóa tài sản của họ để thao túng quyền lực mạng lưới thông qua cơ chế staking.
Hình ảnh một Vitalik giản dị, mặc áo phông hình mèo, gần như "nghèo" so với quy mô của đứa con tinh thần của mình, chính là nước cờ truyền thông thiên tài. Nó tương phản hoàn toàn với những CEO Phố Wall mặc vest bóng bẩy, tạo ra một cảm giác gần gũi và đáng tin.
Nó xây dựng nên một ảo ảnh về sự bình đẳng và lý tưởng, một câu chuyện về "công nghệ vị nhân sinh". Câu chuyện đó đã che giấu đi sự thật rằng quyền lực trong kỷ nguyên Proof of Stake, kỷ nguyên mà chính Vitalik ủng hộ, đã được chuyển giao hoàn toàn vào tay những kẻ có vốn, những "địa chủ" của thế giới số.
![]()
Mô hình hoạt động của Beacon Chain Deposit Contract (Hợp đồng Gửi tiền Chuỗi Beacon). Ảnh: Thecurrency Analytics
Đọc thêm: Ngòi nổ mang tên Satoshi Nakamoto: Siêu cường Nhật Bản sẽ sụp đổ bởi "cha đẻ" Bitcoin
Hội đồng bóng tối và chiến lược "đối trọng được kiểm soát"
Đằng sau bức màn nhung của vở kịch đó là một liên minh quyền lực, một con hydra nhiều đầu mà mỗi đầu đều có một mục đích riêng.
Đầu tiên là Joseph Lubin và cỗ máy doanh nghiệp ConsenSys. Là một người đồng sáng lập, Lubin nhanh chóng thương mại hóa lý tưởng của Ethereum. Bằng cách kiểm soát các cổng vào tối quan trọng của mạng lưới như ví MetaMask và nền tảng Infura, ConsenSys trở thành "Chúa tể của những chiếc cổng". Hàng tỷ truy vấn mỗi ngày đều phải đi qua máy chủ của họ. Họ không chỉ cung cấp dịch vụ, họ đang hút dữ liệu, phân tích hành vi và có khả năng kiểm duyệt giao dịch bất cứ lúc nào họ muốn.

Joseph Lubin, đồng sáng lập Ethereum.
Tiếp theo là Quỹ Ethereum (Ethereum Foundation). Dưới vỏ bọc phi lợi nhuận, đây là một ngân hàng trung ương trá hình, sử dụng kho ETH khổng lồ của mình để tài trợ cho các dự án "phù hợp" với tầm nhìn của họ. Quá trình xét duyệt tài trợ mờ ám của họ chính là một công cụ để ban phát ân huệ và trừng phạt, qua đó định hướng lộ trình công nghệ theo ý muốn của một nhóm nhỏ.
Và cuối cùng, đáng sợ nhất, là những gã khổng lồ của Wall Street và các tổ chức tài chính toàn cầu. JP Morgan, Goldman Sachs, BlackRock... đã chuyển từ chế giễu sang ủng hộ cuồng nhiệt. Họ không phá hủy Ethereum, họ chiếm lấy nó từ bên trong.

Dữ liệu onchain cho thấy BlackRock đang liên tục mua vào ETH. Dữ liệu: Arkham

Sơ đồ quan hệ của Arkham cho thấy các địa chỉ ví liên quan đến BlackRock hoạt động rất tích cực với những lệnh mua và dịch chuyển dòng tiền gần như liên tục trong suốt thời gian qua. Dữ liệu: Arkham
Nhưng tại sao những thế lực này lại dồn tâm sức vào một dự án blockchain? Câu trả lời nằm ở kẻ thù chung của chúng: Bitcoin. Bitcoin là một "pháo đài" bất khả xâm phạm, một loại tiền tệ hữu hạn, không có người lãnh đạo, chống kiểm duyệt tuyệt đối. Nó là một mối đe dọa υπαρξιακό (existential threat) đối với hệ thống tài chính dựa trên nợ và sự kiểm soát của họ. Họ không thể kiểm soát nó. Vì vậy, họ đã thực hiện một chiến lược kinh điển từng được các đế chế sử dụng: tạo ra một "đối trọng được kiểm soát".
Ethereum được thiết kế hoặc bị thao túng ngay từ đầu để trở thành phiên bản "dễ uốn nắn" hơn của một cuộc cách mạng crypto. Với một gương mặt đại diện có thể gây ảnh hưởng (Vitalik), một nền tảng có thể định hướng (Foundation), và quan trọng nhất là cấu trúc kỹ thuật linh hoạt, có thể thay đổi (thông qua các hard fork), nó là mảnh đất hoàn hảo để các cơ quan quản lý cắm vào các cơ chế kiểm soát trong tương lai.
Nhiệm vụ của nó là hút hết năng lượng sáng tạo, nhân tài và dòng vốn lẽ ra sẽ chảy vào Bitcoin, hướng chúng vào một hệ thống "an toàn" hơn, một khu vườn có tường bao mà cuối cùng họ có thể đồng hóa và kiểm soát hoàn toàn.
Đọc thêm: Liệu Satoshi Nakamoto đã sớm bị chính phủ Hoa Kỳ bắt giữ và giam cầm tại "Địa ngục" ADX Florence?
Bi kịch của Vitalik - Tù nhân thiên tài trong lồng son
Trong vở kịch này, Vitalik đóng vai gì? Anh ta không phải là kẻ phản diện, mà là nhân vật bi kịch nhất. Anh ta là một tù nhân bị giam lỏng trong chính sáng tạo của mình.
Những bài viết triết học dài hàng nghìn chữ trên blog của anh ta không phải là những suy ngẫm đơn thuần, chúng là những lời kêu cứu được mã hóa, những nỗ lực cuối cùng để cài cắm "kháng thể" vào một cơ thể đang bị chiếm đoạt.
Khi Vitalik viết về "Soulbound Tokens", bề ngoài là một ý tưởng về danh tính kỹ thuật số, nhưng sâu xa hơn, có phải anh ta đang cố cảnh báo về một tương lai nơi danh tính của chúng ta bị trói buộc vĩnh viễn vào một hệ thống giám sát do các tập đoàn kiểm soát không? Khi anh ta nói về "quadratic funding" hay "plurality", có phải anh ta đang tuyệt vọng tìm kiếm những cơ chế quản trị mới để chống lại quyền lực của đồng tiền, thứ đang nuốt chửng hệ sinh thái của anh ta?
Anh ta chính là Robert Oppenheimer của thế giới crypto: một người cha thiên tài đã tạo ra một vũ khí có sức mạnh thay đổi thế giới, và giờ đây kinh hoàng nhìn nó rơi vào tay của những kẻ mà anh ta không thể kiểm soát, những kẻ sẽ sử dụng nó cho những mục đích mà anh ta chưa từng hình dung tới.

Vitalik Buterin và bài viết có nhắc đến cụm từ "Soulbound Tokens".
Những công cụ thống trị tối thượng của kỷ nguyên mới
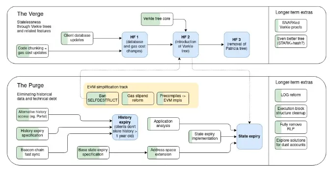
Để thực thi quyền kiểm soát, "Hội đồng" đã và đang triển khai những công cụ ngày càng tinh vi. Việc chuyển sang Proof of Stake (The Merge) để tập trung quyền lực vào tay giới tư bản và việc phân mảnh hệ sinh thái qua Layer 2 để tạo ra các điểm kiểm soát tập trung (sequencer) chỉ là bước khởi đầu. Để thống trị hoàn toàn, chúng cần kiểm soát cả quá khứ và tương lai.
Kiểm soát quá khứ: "Cuộc thanh trừng Lịch sử"
Để kiểm soát quá khứ, chúng thực hiện một kế hoạch dài hạn mang tên "The Purge" (Cuộc thanh trừng). Về mặt kỹ thuật, nó được quảng cáo là một nâng cấp giúp các node nhẹ hơn bằng cách không yêu cầu lưu trữ toàn bộ lịch sử hàng trăm gigabyte của blockchain. Một ý tưởng có vẻ hợp lý. Nhưng về mặt chiến lược, nó là một đòn tấn công vào sự phi tập trung của "sự thật".
Bằng cách khiến cho người dùng và các node nhỏ lẻ không thể tự mình truy cập và xác minh toàn bộ lịch sử giao dịch một cách dễ dàng, mạng lưới sẽ buộc phải phụ thuộc vào một vài nhà cung cấp dữ liệu tập trung (như Infura, Alchemy...). Những công ty này, vốn là một phần của "Hội đồng", sẽ trở thành những "Nhà tiên tri của Lịch sử". Họ sẽ có quyền năng độc quyền để quyết định đâu là sự thật quá khứ, có khả năng kiểm duyệt, thay đổi, hoặc đơn giản là tính phí cắt cổ cho việc truy cập thông tin.

Một số thông tin về The Purge của Ethereum. Nguồn: @milesdeutscher
Kiểm soát tương lai: "Panopticon Hoàn hảo"
Để kiểm soát tương lai, chúng thúc đẩy công nghệ ZK-Proofs (Bằng chứng không kiến thức) dưới vỏ bọc "quyền riêng tư". Đây chính là con ngựa thành Troy cho một xã hội giám sát toàn diện (Panopticon) hoàn hảo. Công nghệ ZK cho phép một thực thể xác thực một thông tin mà không cần xem dữ liệu gốc. Nghe có vẻ tuyệt vời cho quyền riêng tư.
Nhưng hãy hình dung kịch bản này: Trong tương lai, đồng tiền kỹ thuật số của ngân hàng trung ương (CBDC) chạy trên một L2 của Ethereum. Khi bạn muốn mua một thứ gì đó, giao dịch của bạn sẽ được gửi đến một hợp đồng thông minh. Hợp đồng này sẽ yêu cầu một ZK-proof từ ví của bạn để chứng minh rằng bạn "đủ điều kiện" giao dịch: bạn đã đóng thuế, đã tiêm phòng đầy đủ, có điểm tín dụng xã hội trên mức quy định, và không nằm trong danh sách đen chính trị. Ví của bạn sẽ tạo ra bằng chứng này và gửi đi. Giao dịch được thông qua. Tất cả diễn ra trong nháy mắt.
Chính phủ và các tập đoàn sẽ tuyên bố rằng "quyền riêng tư của bạn được bảo vệ" vì họ không hề "nhìn" vào dữ liệu y tế hay tài chính của bạn, họ chỉ nhận được một bằng chứng "có/không". Nhưng thực chất, đó là một hệ thống kiểm soát hành vi tuyệt đối, nơi sự tuân thủ được thực thi bằng mật mã một cách lạnh lùng.

Các nguyên tắc cơ bản của công nghệ chống Zk (Zero-Knowledge) bao gồm các vấn đề quan trọng về mật mã và bảo mật thông tin.
Màn kịch cuối - Kích hoạt quả bom hẹn giờ và "dự án Chimera"
Khi các công cụ kiểm soát đã sẵn sàng, màn kịch cuối cùng sẽ được hạ màn. Đó sẽ là một cuộc sụp đổ có kế hoạch, và chúng đã chuẩn bị sẵn ngòi nổ.
Ngòi nổ đó mang tên "Quả bom hẹn giờ Tái thế chấp" (Liquid Restaking). Bằng cách khuyến khích các giao thức như EigenLayer cho phép người dùng chồng chéo đòn bẩy lên nhau, dùng cùng một lượng ETH để bảo chứng cho hàng chục mạng lưới khác nhau, "Hội đồng", đặc biệt là phe Wall Street, đang cố tình tạo ra một hệ thống tài chính cực kỳ mong manh. Họ, những bậc thầy về rủi ro hệ thống, thừa hiểu rằng họ đang xây nên một tòa nhà chọc trời từ những quân bài domino, giống hệt cách họ tạo ra các sản phẩm tài chính độc hại đã gây ra khủng hoảng 2008.

Trong một bài viết của Bankless về "tái thế chấp rủi ro" đã cảnh báo về sự nguy hiểm của cơ chế restaking trên EigenLayer và có dẫn chứng bài blog nói về sự nguy hại này của chính Vitalik Buterin.
Kế hoạch cho màn kịch cuối cùng diễn ra như sau:
Giai đoạn thâm nhập và xây dựng: Hàng nghìn tỷ đô la tài sản thực (RWA) như bất động sản, cổ phiếu, trái phiếu được token hóa và đưa lên Ethereum, khiến nó trở nên "quá lớn để sụp đổ". Nền kinh tế toàn cầu giờ đây phụ thuộc vào nó.
Kích hoạt Quả bom: Chúng sẽ châm ngòi cho một sự kiện "thiên nga đen" trong hệ thống restaking cực kỳ phức tạp này. Có thể là một vụ hack, một sự sụp đổ của một nhà cung cấp oracle, hoặc một lỗi hợp đồng thông minh. Một mắt xích gãy sẽ gây ra một cuộc sụp đổ dây chuyền (cascading failure) thảm khốc.
Cuộc khủng hoảng: Vụ nổ này, kết hợp với đợt bán tháo phối hợp từ các ví cá voi của "Hội đồng", sẽ nhấn chìm thị trường. Hàng nghìn tỷ đô la bốc hơi. Niềm tin vào một hệ thống "mở" và "phi tập trung" sụp đổ hoàn toàn. Truyền thông sẽ tràn ngập những câu chuyện về sự nguy hiểm của một thế giới tài chính không được kiểm soát.
Sự xuất hiện của "vị cứu tinh": Giữa lúc hỗn loạn và đổ nát, "Dự án Chimera" – một phiên bản Ethereum riêng tư, được cấp phép, tuân thủ mọi quy định KYC/AML, và được vận hành bởi chính các ngân hàng và tập đoàn trong "Hội đồng" – sẽ được công bố. Họ sẽ đưa ra một giải pháp "an toàn, ổn định và được bảo hiểm" và đề nghị "cứu" tài sản của mọi người bằng cách di chuyển chúng sang hệ thống mới của họ.
Đọc thêm: Vitalik Buterin đề xuất FOCIL để bảo vệ tính phi tập trung cho Ethereum
Kết luận
Công chúng, vì sợ hãi và mất mát, sẽ chấp nhận. Cuộc cách mạng phi tập trung chính thức kết thúc. Giấc mơ về một thế giới tài chính mở đã chết, thay vào đó là một hệ thống toàn trị kỹ thuật số hoàn hảo được xây trên chính bộ xương của Ethereum. Đó sẽ là cú lừa vĩ đại nhất trong lịch sử, vì nó không chỉ lừa dối về tài chính, mà lừa dối cả một hệ tư tưởng, biến khát vọng tự do thành công cụ cho sự nô lệ.
Câu hỏi cuối cùng không phải là liệu giả thuyết này có thật hay không. Câu hỏi đáng sợ hơn là, khi nhìn vào những gì đang diễn ra, từ sự tập trung hóa của staking đến sự phức tạp của restaking, chúng ta đang ở giai đoạn nào của kế hoạch đó?